Scripting Security

Back Top Prev Next Print
info

Note: As a default, the scripting engine is not available. This is to protect from potential issues with the database. This is also governed by Jim2 Security.

 

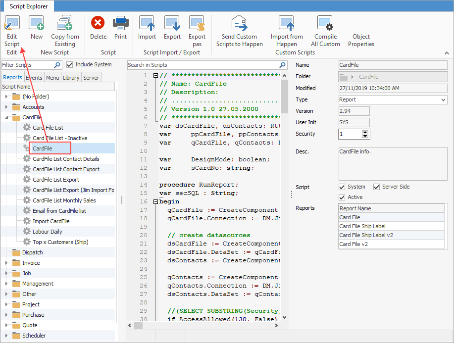
On the ribbon go to Tools > Scripting Engine and select the required script. Click Edit Script.

 

editscript1

 

Go to the Info tab and change the security level here:

 

scriptsecurity

 

Only users on the security level selected here will be able to view the scripts.

 

Further information

Scripting Engine Overview

Script Editor at a Glance

Event Scripts

Menu Scripts

Importing/Exporting Scripts